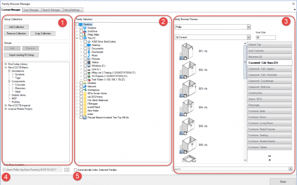
สำหรับคนที่ใช้ Revit กันมานานคงเคยมีปัญหา เรื่อง family เยอะไปหมด จนไม่รู้ว่าตัวที่ต้องการอยู่ไหน แถมบางครั้งหาไม่เจออีกตะหาก ตอนนี้มี Add-ons ช่วยค้นหาและช่วยจัดการข้อมูลของ family ด้วยนะครับ ชื่อว่า Family Browser (http://www.kiwicodes.com/content/35-fbr2-details)

โดยเจ้า Family Browser นี้จะช่วยให้เราดูประเภทของ family, ดูแต่ละ type ในนั้น, สามารถกำหนดค่า, เพิ่มและลดค่าต่างๆ ได้, ย้ายไฟล์, preview ตัว family ในนั้นได้ สะดวกสุดๆ ลองเอาไปใช้กันดูครับ

ใส่ความเห็น